Dernière visite: Nous sommes le 28 Avril 2026, 19:50


Heures au format UTC + 1 heure [ Heure d’été ]


Règles du forum


Cliquez pour voir les règles du forum



Poster un nouveau sujet Répondre au sujet  [ 14 messages ] 
Auteur Message
 Sujet du message: Making-of de macrophoto en studio
MessagePosté: 20 Octobre 2024, 19:20 

Enregistré le: 21 Août 2024, 13:06
Messages: 26
Localisation: Bordeaux
Matériel: Canon R6, MPE-65, 100mm macro
Localisation: Bordeaux
Bonjour à tous,
suite à quelques photos macros de studio postées sur ce forum, la discussion a porté sur le making-of de ces photos. Je me lance donc dans l'explication.

Tout à commencé par une envie de faire des photos de collisions de goutte.
J'ai donc fouiné sur le net, écumé les forums et tutos pour finalement retenir la solution expliquée sur le site https://www.photo18.fr/tutos/collision-gouttes/ en lien avec le logiciel open-source développé par Stefan Brenner (https://www.stefanbrenner.com/projects/droplet). C'est un logiciel qui ne semble plus maintenu. Après quelques jours à m'arracher les cheveux et arriver à le faire fonctionner sur la dernière version de Java, j'ai eu la joie de voir enfin apparaître l'interface. Il restait ensuite à faire fonctionner la partie électronique (et je n'y connais rien).
Je vous passe de nombreuses péripéties, cramage de composants, défauts de soudure, signaux parasites ... pour arriver enfin à une première version qui fonctionnait.
J'avais à disposition une machine qui permettait de piloter 3 électrovannes, 4 flashs haute vitesse (Yongnuo YN) et un APN. Et ça fonctionne très bien. l'Arduino R3 contrôle à la perfection tout ce petit monde au millième de seconde près. L'APN renvoie ses photos vers le PC et l'écran via USB-C. J'ai donc joué quelques mois à collisionner des goutes et inonder le salon. Je détaillerai les éléments techniques un peu plus loin.

Le temps à passé, la passion pour les gouttes aussi mais l'envie de faire des photos macros est revenue.
Je me suis donc relancé sur le sujet mais cette fois en y passant des semaines (des mois!) pour faire évoluer le logiciel de prise de vue, le montage electronique et les différents composants. Re-belote donc avec l'arrachage de cheveux mais le résultat est là, ouf.

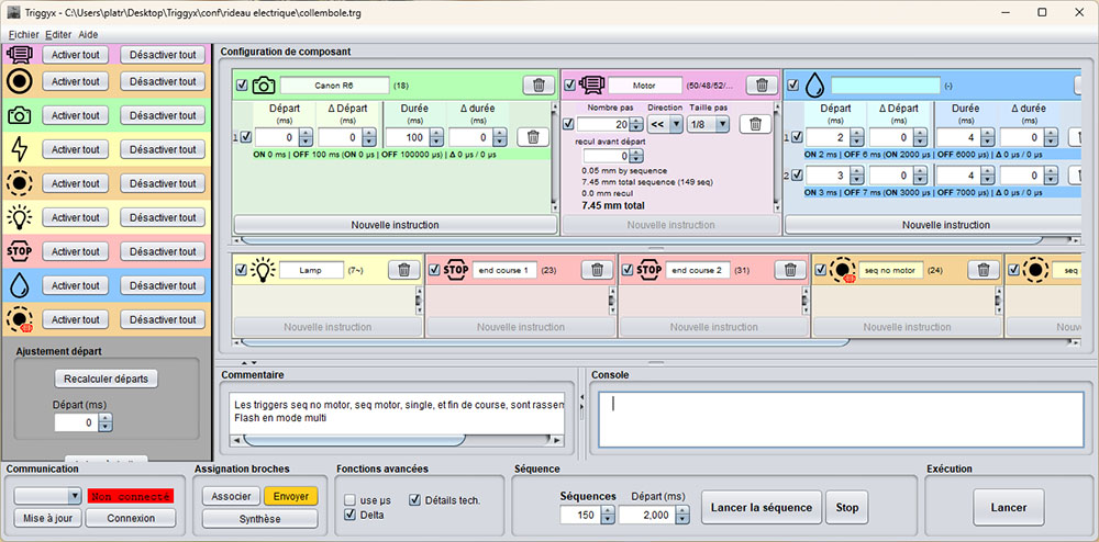
J'ai donc désormais un PC doté d'une interface (en Java) permettant de piloter un Arduino (programmé en C) qui cadence et donne ses ordres à un APN (via la prise télécommande), jusqu'à 6 flashs, un moteur pas à pas (pour le focus stacking), une lampe, un ventilo, et des électrovannes et on peut assez facilement rajouter des éléments.

L'intérêt de ce dispositif est qu'il permet de faire des photos macro en studio. On s'affranchit ainsi des conditions climatiques, de l'arrière plan pas toujours sexy, de l'éclairage inadéquat et le fait que la bestiole se sauve dès qu'elle le peut au plus profond du jardin :/

Voici donc le principe:
L'interface du PC permet de programmer l'enchaînement des actions pour chaque composant.​
Quelques fonctionnalités du dispositif, qu'on retrouve dans la plupart des dispositifs haut de gamme (MJKZZ par exemple)

- instant de déclenchement du ou des flashs, ​instant de déclenchement ​et durée d'activité de chacun des composants
- choix du nombre de photos de la séquence, intervalle de temps entre chaque photo d'une séquence à l'autre, décalage de temps pour chaque composant (c'est pour les collisions de goutte).
- pilotage du moteur pas à pas, avec choix du nombre de pas entre chaque photo, vitesse de rotation et retour au point de départ en fin de séquences
- Les temps peuvent être réglés au millionième de seconde près bien que je me sois aperçu que l'utilité est discutable pour la photo macro
etc

​ Petit ajout qui est très utile : en macro, l'objectif utilisé laisse passer peu de lumière (ex avec le MPE-65) donc le dispositif allume une lampe (16v) quand il n'y a pas de prise de vue ce qui me permet de faire ma mise au point en voyant quelque chose dans l'objectif. Dès que les séquences se lancent, la lampe s'éteint puis se rallumera en fin de prise de vue.

Fichier(s) joint(s):
2024-10-20_18h31_05.jpg
2024-10-20_18h31_05.jpg [ 169.51 Kio | Vu 19473 fois ]


​Télécommande

La séquence d'action peut aussi être déclenchée par une télécommande branchée sur l'Arduino et dotée de plusieurs boutons qui pilotent tout ça : une seule photo, plusieurs photos rapprochées, plusieurs photos avec mouvement du moteur entre chaque (focus stacking), avance/retour rapide du moteur pas à pas.

Fichier(s) joint(s):
1729440929603.jpg
1729440929603.jpg [ 101.09 Kio | Vu 19473 fois ]


​Voici la boîte qui contient l'Arduino (il est caché sous la plaque marron) et les différents composants électroniques. Au fil des ajouts, le montage est devenu un enchevêtrement de fils et si c'était à refaire de zéro, il y aurait des optimisations à faire.

Fichier(s) joint(s):
2024-10-20_19h12_46.jpg
2024-10-20_19h12_46.jpg [ 129.03 Kio | Vu 19473 fois ]


​Rail micrométrique
Le rail micrométrique à été fabriqué à partir d'un rail pour CNC qui a été couplé avec un moteur pas à pas Nema17

Fichier(s) joint(s):
1729442673829.jpg
1729442673829.jpg [ 136.34 Kio | Vu 19473 fois ]


​​Voici la photo de l'installation des flashs, du rail et de l'APN

Fichier(s) joint(s):
1729443205485.jpg
1729443205485.jpg [ 80.62 Kio | Vu 19473 fois ]


L'apport des informations trouvées sur le net a été inestimable et je suis assez fier du résultat après ces jours passés à douter, à refaire la programmation et les soudures. Au final, j'avoue que ça m'a bien fait tripper de travailler sur ce système ;)

L'utilisation
Voici comment se passe une séance de prise de vue d'insecte:

1) le décor
Sans l'insecte, je commence déjà par préparer le décor: le jardin met à ma disposition toute sorte de plantes et matériaux. Cette première phase est très longue. Il s'écoule parfois 2 ou 3 heures pour arriver à un décor qui me plaît.
Les éléments sont disposés pour créer un univers en prenant soin d'avir une certaines PDC et un bel arrière plan. La disposition de l'éclairage avec les flashs fait aussi partie de l'étape avec de nombreuses photos pour tester le résultat.

2) l'insecte
deuxième phase, aller chercher le petit modèle qui piaffe d'impatience à l'idée de faire un shooting. Le jardin en regorge, c'est parti pour la recherche de saltiques, fourmis, collemboles et autres mini monstres improbables.
Une fois la bestiole en ma possession, je la dépose délicatement sur le décor.

3) la prise de vue
Et là, c'est le drame, la crise de nerf, l'épuisement du capital patience. Aussitôt l'animal récalcitrant se ballade partout, essaie de s'échapper. Les saltiques sautent sur l'objectif, les fourmis explorent l'envers du décor et les collemboles s'entrainent au saut en longueur. Bref, autant les première phases m'approchaient de la zénitude, autant cette phase est une voie vers l'exaspération. Mais bon, je n'ai qu'à faire des photos dr fleurs séchées après tout....
Bien souvent le décor est de nouveau à modifier car la position de l'animal remet en cause la disposition. Donc re-rebelote pour le décor!

Pour obtenir une photo qui me plaît, j'y passe souvent 4 ou 5 heures avec en moyenne 300 ou 400 photos. L'action consistant à suivre la bestiole dans son périple sur le décor, refaire en permanence la mise au point (je préfère les grandes ouvertures genre 2.8 pour obtenir un décor onirique donc avec une faible PDC) et rattraper l'animal en fuite.

4) fin de la séance
On relâche la bestiole dans le jardin, on s'ouvre une bière et on se dit que c'est une activité un peu masochiste mais qui est très gratifiante quand on obtient la belle photo :)

Petite précision: quand j'ai commencé la photo de collision de goutte, j'utilisais un Canon EOS 7D qui fonctionnait à merveille, le déclenchement ordonné par l'Arduino était très bien pris en compte en même temps que celui des flashs.
Depuis, je suis passé au Canon R6 et là, grosse déception. Quand on déclenche l'APN via la prise télécommande, le temps de réaction de l'appareil est très variable. Aucune chance de déclencher en même temps les flashs et l'APN avec le dispositif. Je me suis donc rabattu sur le fait de déclencher les flashs par une émission infrarouge depuis l'APN. Pour la photo d'insecte ce n'est pas trop grave mais pour les collisions de goutte ça doit être bien compliqué désormais car le timing est bien plus exigeant.

Voici un exemple de résultat obtenu: et le lien vers les autres photos: https://www.image-nature.com/forum/view ... 74&t=71103

Fichier(s) joint(s):
IMG_3673.jpg
IMG_3673.jpg [ 79.91 Kio | Vu 19473 fois ]

_________________
http://www.latremoliere.fr
Philou


Modifié en dernier par Philou333 le 25 Octobre 2024, 10:48, modifié 4 fois.

Haut
 Profil  
Répondre en citant le message  
 Sujet du message: Re: Making-of de macrophoto en studio
MessagePosté: 20 Octobre 2024, 19:59 
Avatar de l’utilisateur

Enregistré le: 08 Août 2017, 17:51
Messages: 8612
Localisation: Crozon (29)
Matériel: Nikon Z6-Z50-D500, 300mm f/4 PF, 500 mm f/5.6 PF, 200-500 mm f/5.6, Z 24-70 mm f/4 S / Sigma 150 mm
Localisation: 29160
Je suis très admiratif de ta créativité , ta ténacité et tes talents de bricoleur ( terme un peu réducteur ici ). :prosterne:
Excellente présentation avec une petite dose d'humour bienvenu.
Les résultats sont à la hauteur de l'énergie dépensée.
Bravo Philou !

François


Haut
 Profil  
Répondre en citant le message  
 Sujet du message: Re: Making-of de macrophoto en studio
MessagePosté: 20 Octobre 2024, 20:16 
Avatar de l’utilisateur

Enregistré le: 11 Avril 2021, 15:55
Messages: 2317
Matériel: Canon
Localisation: 21
Je rejoins François, c'est épatant ton dispositif, et bravo pour le travail et les résultats :o
Ton problème de synchronisation avec les hybrides, on lit des exemples partout...le délais de latence est très long par rapport aux appareils à miroir et je comprends que cela puisse être très problématique pour toutes les questions de synchronisation.
C'est super intéressant, j'avais un peu vu de tels montages chez les pratiquants du focus -stacking aux très forts grossissements (*5, *10...).

_________________
« Celui qui a atteint son but a manqué tout le reste » adage zen
Galerie bric à brac


Haut
 Profil  
Répondre en citant le message  
 Sujet du message: Re: Making-of de macrophoto en studio
MessagePosté: 20 Octobre 2024, 20:58 
Avatar de l’utilisateur

Enregistré le: 14 Janvier 2017, 11:59
Messages: 23172
Localisation: PLOUGASNOU (29 N)
Matériel: CANON EOS 5D MARK IV+Objectifs canon dont 300 f2.8+DOUBLEUR+150-600 SIGMA C
Localisation: 29 N
Admirative je suis aussi, devant l'inventivité, la patience, les talents de bricoleur et au bout du compte un vrai sens artistique :prosterne:

_________________
Amicalement
Joëlle


Haut
 Profil  
Répondre en citant le message  
 Sujet du message: Re: Making-of de macrophoto en studio
MessagePosté: 21 Octobre 2024, 22:24 
Modérateur
Avatar de l’utilisateur

Enregistré le: 13 Novembre 2010, 18:43
Messages: 35445
Localisation: orne 61
Matériel: Canon et Sigma EX
Localisation: Orne
Impressionnant dispositif que je ne pensais pas si complexe. Merci d'avoir joué le jeu.

_________________
https://www.oiseaux.net/photos/jacques.riviere/
mes photos sur Flickr


Haut
 Profil  
Répondre en citant le message  
 Sujet du message: Re: Making-of de macrophoto en studio
MessagePosté: 23 Octobre 2024, 20:54 

Enregistré le: 14 Septembre 2015, 18:09
Messages: 22754
Matériel: boitier nikkon D7200 plus 200/500f5'6 D7100 plus 105f2'8 macro et D7000 plus 14/24mmF 2'8 sigma
Localisation: sarthe
quel talent de bricoleur, et d explication qui ne sont pas sans humour ,c est très très intéressent :prosterne: :prosterne:

_________________
http://naturedejean.canalblog.com/
voici une partit de ce que je fai dans la Sarthe.!!!


Haut
 Profil  
Répondre en citant le message  
 Sujet du message: Re: Making-of de macrophoto en studio
MessagePosté: 23 Octobre 2024, 22:35 
Modérateur
Avatar de l’utilisateur

Enregistré le: 20 Juillet 2010, 10:14
Messages: 34849
Matériel: Nikon D 500 -Z6ii -200/500 - 10-24 et 50F 1.4 nikon 24 1.8 ed Tamron 18/400
Localisation: VAUCLUSE
Impressionnant tout cela ,je suis admiratif :prosterne:
Pas pour moi pour plusieurs raisons :
1/ je suis une nullité en bricolage ...
2/ je ne suis patient qu'en pleine nature
3/ j'ai lu que tu as passé ton temps à t'arracher les cheveux pour arriver à un tel résultat ,Comme je n'en ai plus depuis longtemps ,je laisse tomber .
Mais par contre 2 choses me plaisent
1/ Le résultat final .
2/La bière que tu décapsules à la fin que je suis prêt à partager :biere:
Dominique
.

_________________
La photographie est une brève complicité entre la prévoyance et le hasard .


Haut
 Profil  
Répondre en citant le message  
 Sujet du message: Re: Making-of de macrophoto en studio
MessagePosté: 24 Octobre 2024, 21:05 
Avatar de l’utilisateur

Enregistré le: 06 Novembre 2019, 09:27
Messages: 2626
Localisation: Nancy
Matériel: NIKON D610/D3100 - Tamron 90 SP
Localisation: Nancy
Moi aussi je suis admiratif, et surpris de la complexité du dispositif. Comme Dom je n'aurais pas la patience ;)
Merci pour le partage. Tellement de gens passent ici poser une question sans remercier des réponses, ou font un passage éclair pour poster une image (souvent ratée) pour le concours, c'est sympa d'avoir pris de ton temps pour ce post
:biere:
Marc

_________________
https://marc54.wixsite.com/nature


Haut
 Profil  
Répondre en citant le message  
 Sujet du message: Re: Making-of de macrophoto en studio
MessagePosté: 25 Octobre 2024, 10:47 

Enregistré le: 21 Août 2024, 13:06
Messages: 26
Localisation: Bordeaux
Matériel: Canon R6, MPE-65, 100mm macro
Localisation: Bordeaux
Merci beaucoup pour vos retours à tous :)
Et au plaisir aussi de voir vos photos car j'ai déjà vu des merveilles sur ce forum !

_________________
http://www.latremoliere.fr
Philou


Haut
 Profil  
Répondre en citant le message  
 Sujet du message: Re: Making-of de macrophoto en studio
MessagePosté: 25 Octobre 2024, 11:15 
Modérateur
Avatar de l’utilisateur

Enregistré le: 20 Juillet 2010, 10:14
Messages: 34849
Matériel: Nikon D 500 -Z6ii -200/500 - 10-24 et 50F 1.4 nikon 24 1.8 ed Tamron 18/400
Localisation: VAUCLUSE
Au merci je rajouterai que je comprends pourquoi tu as rajouté 333 à ton nom de forum, car c'est le chiffre de la créativité :prosterne:
Dominique

_________________
La photographie est une brève complicité entre la prévoyance et le hasard .


Haut
 Profil  
Répondre en citant le message  
 Sujet du message: Re: Making-of de macrophoto en studio
MessagePosté: 31 Octobre 2024, 22:13 
Avatar de l’utilisateur

Enregistré le: 29 Juin 2010, 21:35
Messages: 23322
Matériel: Un bon réveil
Localisation: 05
Moi aussi je suis admiratif pour ta persévérance. C'est une sacrée usine "à gaz" ton installation ! Ce n'est pas péjoratif, loin de là. ;)

En tout cas jolis résultats en effet. :good:

_________________
Le temps est un bon professeur, dommage qu'il tue ses élèves (Hector Berlioz)


Haut
 Profil  
Répondre en citant le message  
 Sujet du message: Re: Making-of de macrophoto en studio
MessagePosté: 12 Novembre 2024, 21:18 

Enregistré le: 26 Mars 2021, 19:31
Messages: 861
Matériel: olympus m1x OM1
Localisation: bourgoin jallieu
sacré installation :bravo:

_________________
josé

Notre plus grande gloire n'est pas de ne jamais tomber mais de nous relever après chaque chute


Haut
 Profil  
Répondre en citant le message  
 Sujet du message: Re: Making-of de macrophoto en studio
MessagePosté: 20 Décembre 2024, 19:05 
Avatar de l’utilisateur

Enregistré le: 09 Novembre 2010, 20:20
Messages: 3738
Localisation: Excideuil (Dordogne)
Matériel: Canon R7 - RF 100-500mm L - RF 70/200mm L f/4 - EF 100mm L macro
Localisation: Excideuil - 24
Je viens de trouver ton making-off ... je suis moi aussi assez admiratif de ta ténacité ... et de ton talent car je pense que tout cet équipement ne suffit pas forcément pour faire une belle photo qui va devoir combiner à la fois la réussite purement technique et l'esthétisme ... et tu y réussis parfaitement.
Bravo !
Daniel.

_________________
Mon site web :
http://danieljaffrain.wixsite.com/instantsdenature


Haut
 Profil  
Répondre en citant le message  
 Sujet du message: Re: Making-of de macrophoto en studio
MessagePosté: 22 Avril 2025, 13:23 

Enregistré le: 12 Mai 2018, 15:58
Messages: 5713
Localisation: Bar le duc
Matériel: D850 + sigma 150 macro + nikon 500 pf
Localisation: meuse
Je n'ai absolument rien compris à tes explications.
Par contre la technicité sans le talent ne sert à rien.
Et le talent, tu ne l'as pas oublié dans ton jardin...

_________________
François





https://www.flickr.com/photos/196559323@N04/


Haut
 Profil  
Répondre en citant le message  
Afficher les messages postés depuis:  Trier par  
Poster un nouveau sujet Répondre au sujet  [ 14 messages ] 

Heures au format UTC + 1 heure [ Heure d’été ]


Qui est en ligne

Utilisateurs parcourant ce forum : Aucun utilisateur enregistré et 3 invités


Vous ne pouvez pas poster de nouveaux sujets
Vous ne pouvez pas répondre aux sujets
Vous ne pouvez pas modifier vos messages
Vous ne pouvez pas supprimer vos messages
Vous ne pouvez pas joindre des fichiers

Aller à:  
Powered by phpBB © 2000, 2002, 2005, 2007 phpBB Group
Theme created StylerBB.net & kodeki
Traduit par phpBB-fr.com